12 May 2015
Tutorial: Responsive Real-Time Searching
Today’s guest tutorial comes to you courtesy of Corona Ambassador and Portland, Oregon app developer Ed Maurina. Ed is a regular contributor to the weekly Corona Geek hangouts and an active member of the Corona community. He has developed games for REEL FX Studios and maintains his Corona SSK game development library. Check out his work and blog at RoamingGamer.com.
In this tutorial, we will discuss a simple technique which you can use to implement real-time data searches that produce responsive feedback and updates in your apps.
The Challenge
If you have ever tried to implement a real-time search, you will be aware that it can be difficult to maintain application responsiveness for large data sets and/or dynamically changing search criteria.
For example, your application may have these requirements:
- The app has a massive data set.
- The data set needs to be searchable.
- Searches need to execute as soon as a user starts entering the search criteria.
- When the search criteria change, the search should automatically adjust in real-time.
- Matching entries are returned as they are found, updating the app interface.
- The app should remain responsive.
The last requirement is critical. If your app hangs or has temporary hiccups while a search executes, you may as well not distribute it.
So, how to do this?
The Sample App
To demonstrate a solution to the general problem above, let me specify an exact application and then provide code which solves the problem.
This application will have the following features:
- Large Data Set — A simple word list containing over 100,000 words.
- FPS Counter — A simple FPS counter will be shown at all times to give concrete proof of responsiveness.
- Search Field — A single text entry field (works on devices and in both Simulators).
- Progress Counters — Meters to show total words, words found, and current search index.
- Results List — A basic (non-scrollable list) of words as they are found.
The App Modules
The sample code has several modules, found in Lua files of the same name:
common.lua— Calculates and discovers useful variables and flags (left,right,centerX,onSimulator, etc.).wordList.lua— Generates the data set.meter.lua— Creates a framerate meter.searchField.lua— Creates a “text input field” for our search that will work on devices and both Simulators (also creates count and index counters).example.lua— The solution to the problem posed at the start of this article.
Initialize Search Settings
Before we start the "enterFrame" listener, we need to initialize the module:
- Create and position initial results display group.
- Initialize flags and variables to starting values.
- Set how many comparisons we’re allowed to do per frame.
|
1 2 3 4 5 6 7 8 9 10 11 12 13 14 |
function example.init( maxTime ) -- 1. foundGroup = display.newGroup() foundGroup.y = com.top + 60 -- 2. searching = false -- Not currently searching lastTerm = "" -- No search term yet. curIndex = 1 -- On first word in word list. foundCount = 0 -- No words found yet. -- 3. searchTime = maxTime or (1000/display.fps/2) end |
Notice that in step #3, when we initialize the search code, if we don’t specify a specific time, the code automatically detects the FPS (as set in config.lua) and then calculates a time equal to half of one frame.
The “enterFrame” Listener
Once the module is initialized, we can define the "enterFrame" listener and start it running. The definition has five parts.
Part 1 — Get the current search term and see if it has changed
|
1 2 3 4 5 6 |
local searchTerm = searchField.getSearchTerm() if ( lastTerm ~= searchTerm ) then example.resetResults() lastTerm = searchTerm searching = ( string.len( searchTerm ) > 0 ) end |
If the search results have changed, we reset the search results (similar to initialization of module), take note of the new search term, and set flags saying that we are “searching.” If they have not, we simply ignore this bit of code and continue on.
Part 2 — Abort if not “searching”
|
1 |
if ( not searching ) then return end |
If the searching flag is set to false, we abort early and wait for the next frame to start again.
Part 3 — Search until we are out of time, or at the end of the word list
While each of the above modules may be useful and interesting, we will focus only on example.lua.
The Solution
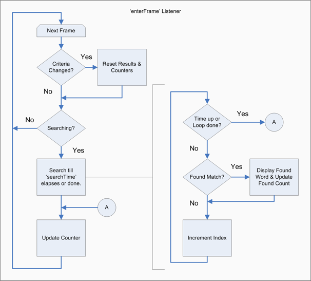
After this build up, you may be disappointed to see that this is basically a self-regulating "enterFrame" listener. In a nutshell, the listener starts a new search whenever the search criteria change and searches in a tight loop till a set amount of time passes. It then stops searching and exits. On the next frame, the entire sequence starts again.
The listener has this logical structure:

Now let’s look at the actual code.
|
1 2 3 4 5 6 7 8 9 10 11 12 13 |
local getTimer = system.getTimer -- localize for speedup local strLower = string.lower -- localize for speedup local startTime = getTimer() local elapsedTime = 0 while ( elapsedTime < searchTime and curIndex <= #wordList ) do local curWord = wordList[curIndex] if ( string.match( strLower(curWord), strLower( searchTerm ) ) ~= nil ) then example.drawResult( curWord ) end elapsedTime = getTimer() - startTime curIndex = curIndex + 1 end |
This code:
- Localizes some useful functions for an execution speedup.
- Takes note of the
startTime. - Sets
elapsedTimeto zero. - Enters a search loop and does not exit until it get to the end of the list or runs out of time.
- Upon finding match, the code displays it, and continues.
This is the meat of the solution and you should understand that by measuring “elapsed time” each time we search and (possibly) display results, we ensure that:
- The search can give us as soon as it needs to and not block the completion of this frame.
- The code that stops and resumes searching is dynamic and takes into account the cost of the search and displaying the results.
Part 4 — Update the search index label
|
1 |
searchField.setSearchIndex( curIndex ) |
(Note that this part is purely for feedback in the example)
Part 5 — Check to see if we reached the end of list, and quit if so
|
1 |
searching = curIndex < #wordList |
As a final step in the listener, we check to see if the end of the word list was reached. If it was, we set searching to false. In either case, we drop out of the function (it will execute again at the beginning of the next frame).
In Conclusion
As I mentioned above, this blog post comes with sample code, so please experiment with it in your own apps. Hopefully this tutorial has shown you an interesting methodology to implement real-time, responsive searching in your project.

Lerg
Posted at 15:05h, 12 MayGood stuff. It can be used with SQLite as well. You just replace table loop with small incremental searches using SQL and LIMIT keyword.
Erich Grüttner D.
Posted at 07:35h, 13 MayAs usual, great work Ed!
Thanks!!!
Andrzej // Futuretro Studios
Posted at 11:52h, 13 MayGreat tutorial, will definitely refer to it. Thank you!
Mario
Posted at 17:17h, 13 MayYUP! I implemented a sqlite version that Erich mentioned. Works a charm. Many ways to solve a common problem. Thanks for the post!!
-Mario
Andreas
Posted at 05:26h, 05 SeptemberHello
seems that the link to the sample code is broken or down.
Can anyone please help me with the sample?
Thx Andreas
Andreas
Posted at 05:50h, 05 SeptemberOk..looks like only the zip file has gone.
Found the files here:
https://github.com/roaminggamer/RG_FreeStuff/tree/master/AskEd/2015/05/responsiveSearches